Add workflow
Browse files
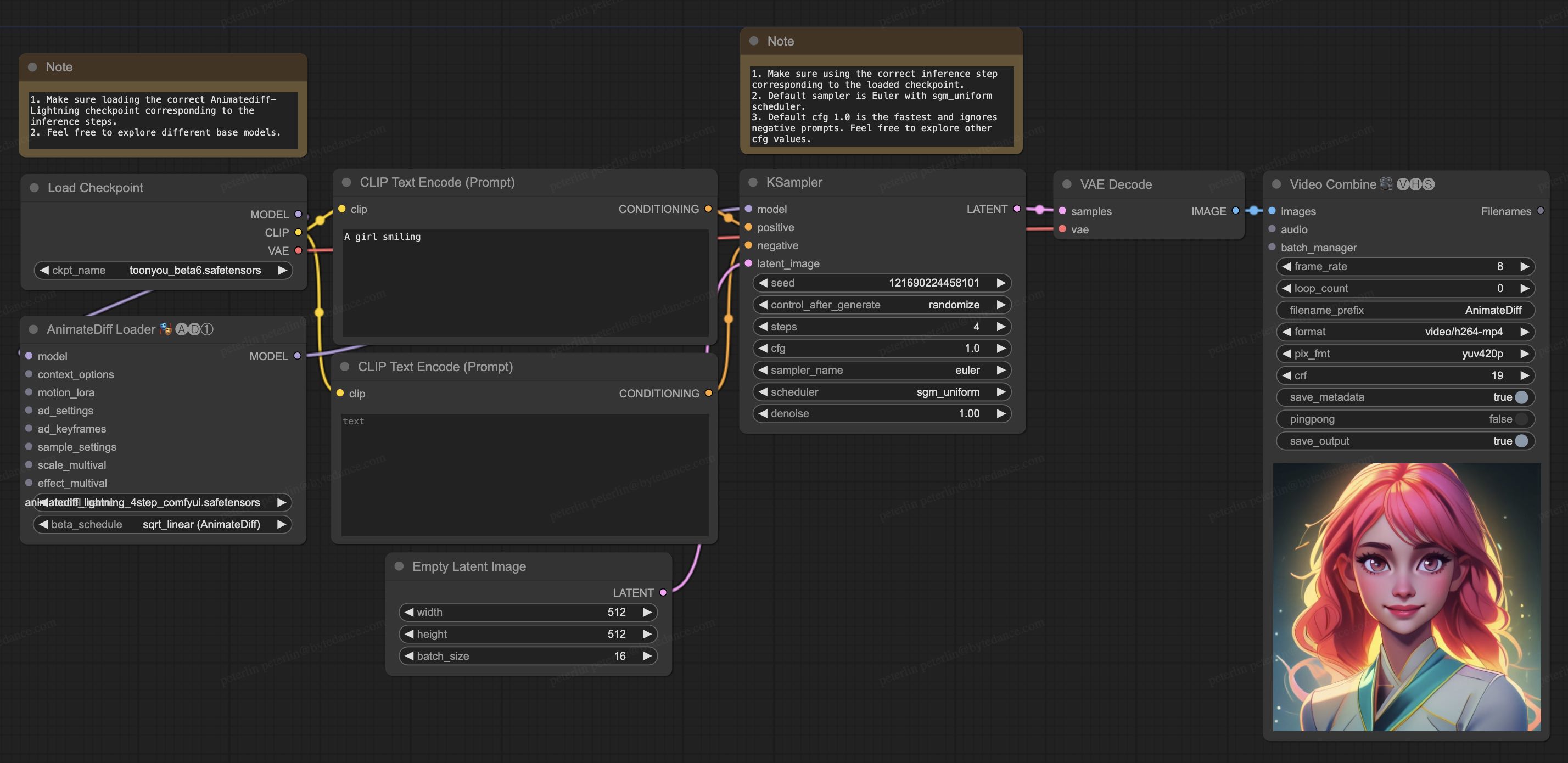
comfyui/animatediff_lightning_workflow.jpg
ADDED
|
comfyui/animatediff_lightning_workflow.json
ADDED
|
@@ -0,0 +1,533 @@
|
|
|
|
|
|
|
|
|
|
|
|
|
|
|
|
|
|
|
|
|
|
|
|
|
|
|
|
|
|
|
|
|
|
|
|
|
|
|
|
|
|
|
|
|
|
|
|
|
|
|
|
|
|
|
|
|
|
|
|
|
|
|
|
|
|
|
|
|
|
|
|
|
|
|
|
|
|
|
|
|
|
|
|
|
|
|
|
|
|
|
|
|
|
|
|
|
|
|
|
|
|
|
|
|
|
|
|
|
|
|
|
|
|
|
|
|
|
|
|
|
|
|
|
|
|
|
|
|
|
|
|
|
|
|
|
|
|
|
|
|
|
|
|
|
|
|
|
|
|
|
|
|
|
|
|
|
|
|
|
|
|
|
|
|
|
|
|
|
|
|
|
|
|
|
|
|
|
|
|
|
|
|
|
|
|
|
|
|
|
|
|
|
|
|
|
|
|
|
|
|
|
|
|
|
|
|
|
|
|
|
|
|
|
|
|
|
|
|
|
|
|
|
|
|
|
|
|
|
|
|
|
|
|
|
|
|
|
|
|
|
|
|
|
|
|
|
|
|
|
|
|
|
|
|
|
|
|
|
|
|
|
|
|
|
|
|
|
|
|
|
|
|
|
|
|
|
|
|
|
|
|
|
|
|
|
|
|
|
|
|
|
|
|
|
|
|
|
|
|
|
|
|
|
|
|
|
|
|
|
|
|
|
|
|
|
|
|
|
|
|
|
|
|
|
|
|
|
|
|
|
|
|
|
|
|
|
|
|
|
|
|
|
|
|
|
|
|
|
|
|
|
|
|
|
|
|
|
|
|
|
|
|
|
|
|
|
|
|
|
|
|
|
|
|
|
|
|
|
|
|
|
|
|
|
|
|
|
|
|
|
|
|
|
|
|
|
|
|
|
|
|
|
|
|
|
|
|
|
|
|
|
|
|
|
|
|
|
|
|
|
|
|
|
|
|
|
|
|
|
|
|
|
|
|
|
|
|
|
|
|
|
|
|
|
|
|
|
|
|
|
|
|
|
|
|
|
|
|
|
|
|
|
|
|
|
|
|
|
|
|
|
|
|
|
|
|
|
|
|
|
|
|
|
|
|
|
|
|
|
|
|
|
|
|
|
|
|
|
|
|
|
|
|
|
|
|
|
|
|
|
|
|
|
|
|
|
|
|
|
|
|
|
|
|
|
|
|
|
|
|
|
|
|
|
|
|
|
|
|
|
|
|
|
|
|
|
|
|
|
|
|
|
|
|
|
|
|
|
|
|
|
|
|
|
|
|
|
|
|
|
|
|
|
|
|
|
|
|
|
|
|
|
|
|
|
|
|
|
|
|
|
|
|
|
|
|
|
|
|
|
|
|
|
|
|
|
|
|
|
|
|
|
|
|
|
|
|
|
|
|
|
|
|
|
|
|
|
|
|
|
|
|
|
|
|
|
|
|
|
|
|
|
|
|
|
|
|
|
|
|
|
|
|
|
|
|
|
|
|
|
|
|
|
|
|
|
|
|
|
|
|
|
|
|
|
|
|
|
|
|
|
|
|
|
|
|
|
|
|
|
|
|
|
|
|
|
|
|
|
|
|
|
|
|
|
|
|
|
|
|
|
|
|
|
|
|
|
|
|
|
|
|
|
|
|
|
|
|
|
|
|
|
|
|
|
|
|
|
|
|
|
|
|
|
|
|
|
|
|
|
|
|
|
|
|
|
|
|
|
|
|
|
|
|
|
|
|
|
|
|
|
|
|
|
|
|
|
|
|
|
|
|
|
|
|
|
|
|
|
|
|
|
|
|
|
|
|
|
|
|
|
|
|
|
|
|
|
|
|
|
|
|
|
|
|
|
|
|
|
|
|
|
|
|
|
|
|
|
|
|
|
|
|
|
|
|
|
|
|
|
|
|
|
|
|
|
|
|
|
|
|
|
|
|
|
|
|
|
|
|
|
|
|
|
|
|
|
|
|
|
|
|
|
|
|
|
|
|
|
|
|
|
|
|
|
|
|
|
|
|
|
|
|
|
|
|
|
|
|
|
|
|
|
|
|
|
|
|
|
|
|
|
|
|
|
|
|
|
|
|
|
|
|
|
|
|
|
|
|
|
|
|
|
|
|
|
|
|
|
|
|
|
|
|
|
|
|
|
|
|
|
|
|
|
|
|
|
|
|
|
|
|
|
|
|
|
|
|
|
|
|
|
|
|
|
|
|
|
|
|
|
|
|
|
|
|
|
|
|
|
|
|
|
|
|
|
|
|
|
|
|
|
|
|
|
|
|
|
|
|
|
|
|
|
|
|
|
|
|
|
|
|
|
|
|
|
|
|
|
|
|
|
|
|
|
|
|
|
|
|
|
|
|
|
|
|
|
|
|
|
|
|
|
|
|
|
|
|
|
|
|
|
|
|
|
|
|
|
|
|
|
|
|
|
|
|
|
|
|
|
|
|
|
|
|
|
|
|
|
|
|
|
|
|
|
|
|
|
|
|
|
|
|
|
|
|
|
|
|
|
|
|
|
|
|
|
|
|
|
|
|
|
|
|
|
|
|
|
|
|
|
|
|
|
|
|
|
|
|
|
|
|
|
|
|
|
|
|
|
|
|
|
|
|
|
|
|
|
|
|
|
|
|
|
|
|
|
|
|
|
|
|
|
|
|
|
|
|
|
|
|
|
|
|
|
|
|
|
|
|
|
|
|
|
|
|
|
|
|
|
|
|
|
|
|
|
|
|
|
|
|
|
|
|
|
|
|
|
|
|
|
|
|
|
|
|
|
|
|
|
|
|
|
|
|
|
|
|
|
|
|
|
|
|
|
|
|
|
|
|
|
|
|
|
|
|
|
|
|
|
|
|
|
|
|
|
|
|
|
|
|
|
|
|
|
|
|
|
|
|
|
|
|
|
|
|
|
|
|
|
|
|
|
|
|
|
|
|
|
|
|
|
|
|
|
|
|
|
|
|
|
|
|
|
|
|
|
|
|
|
|
|
|
|
|
|
|
|
|
|
|
|
|
|
|
|
|
|
|
|
|
|
|
|
|
|
|
|
|
|
|
|
|
|
|
|
|
|
|
|
|
|
|
|
|
|
|
|
|
|
|
|
|
|
|
|
|
|
|
|
|
|
|
|
|
|
|
|
|
|
|
|
|
|
|
|
|
|
|
|
|
|
|
|
|
|
|
|
|
|
|
|
|
|
|
|
|
|
|
|
|
|
|
|
|
|
|
|
|
|
|
|
|
|
|
|
|
|
|
|
|
|
|
|
|
|
|
|
|
|
|
|
|
|
|
|
|
|
|
|
|
|
|
|
|
|
|
|
|
|
|
|
|
|
|
|
|
|
|
|
|
|
|
|
|
|
|
|
|
|
|
|
|
|
|
|
|
|
|
|
|
|
|
|
|
|
|
|
|
|
|
|
|
|
|
|
|
|
|
|
|
|
|
|
|
|
|
|
|
|
|
|
|
|
|
|
|
|
|
|
|
|
|
|
|
|
|
|
|
|
|
|
|
|
|
|
|
|
|
|
|
|
|
|
|
|
|
|
|
|
|
|
|
|
|
|
|
|
|
|
|
|
|
|
|
|
|
|
|
|
|
|
|
|
|
|
|
|
|
|
|
|
| 1 |
+
{
|
| 2 |
+
"last_node_id": 13,
|
| 3 |
+
"last_link_id": 12,
|
| 4 |
+
"nodes": [
|
| 5 |
+
{
|
| 6 |
+
"id": 6,
|
| 7 |
+
"type": "CLIPTextEncode",
|
| 8 |
+
"pos": [
|
| 9 |
+
415,
|
| 10 |
+
186
|
| 11 |
+
],
|
| 12 |
+
"size": {
|
| 13 |
+
"0": 422.84503173828125,
|
| 14 |
+
"1": 164.31304931640625
|
| 15 |
+
},
|
| 16 |
+
"flags": {},
|
| 17 |
+
"order": 5,
|
| 18 |
+
"mode": 0,
|
| 19 |
+
"inputs": [
|
| 20 |
+
{
|
| 21 |
+
"name": "clip",
|
| 22 |
+
"type": "CLIP",
|
| 23 |
+
"link": 3
|
| 24 |
+
}
|
| 25 |
+
],
|
| 26 |
+
"outputs": [
|
| 27 |
+
{
|
| 28 |
+
"name": "CONDITIONING",
|
| 29 |
+
"type": "CONDITIONING",
|
| 30 |
+
"links": [
|
| 31 |
+
4
|
| 32 |
+
],
|
| 33 |
+
"slot_index": 0
|
| 34 |
+
}
|
| 35 |
+
],
|
| 36 |
+
"properties": {
|
| 37 |
+
"Node name for S&R": "CLIPTextEncode"
|
| 38 |
+
},
|
| 39 |
+
"widgets_values": [
|
| 40 |
+
"A girl smiling"
|
| 41 |
+
]
|
| 42 |
+
},
|
| 43 |
+
{
|
| 44 |
+
"id": 7,
|
| 45 |
+
"type": "CLIPTextEncode",
|
| 46 |
+
"pos": [
|
| 47 |
+
413,
|
| 48 |
+
389
|
| 49 |
+
],
|
| 50 |
+
"size": {
|
| 51 |
+
"0": 425.27801513671875,
|
| 52 |
+
"1": 180.6060791015625
|
| 53 |
+
},
|
| 54 |
+
"flags": {},
|
| 55 |
+
"order": 6,
|
| 56 |
+
"mode": 0,
|
| 57 |
+
"inputs": [
|
| 58 |
+
{
|
| 59 |
+
"name": "clip",
|
| 60 |
+
"type": "CLIP",
|
| 61 |
+
"link": 5
|
| 62 |
+
}
|
| 63 |
+
],
|
| 64 |
+
"outputs": [
|
| 65 |
+
{
|
| 66 |
+
"name": "CONDITIONING",
|
| 67 |
+
"type": "CONDITIONING",
|
| 68 |
+
"links": [
|
| 69 |
+
6
|
| 70 |
+
],
|
| 71 |
+
"slot_index": 0
|
| 72 |
+
}
|
| 73 |
+
],
|
| 74 |
+
"properties": {
|
| 75 |
+
"Node name for S&R": "CLIPTextEncode"
|
| 76 |
+
},
|
| 77 |
+
"widgets_values": [
|
| 78 |
+
""
|
| 79 |
+
]
|
| 80 |
+
},
|
| 81 |
+
{
|
| 82 |
+
"id": 5,
|
| 83 |
+
"type": "EmptyLatentImage",
|
| 84 |
+
"pos": [
|
| 85 |
+
473,
|
| 86 |
+
609
|
| 87 |
+
],
|
| 88 |
+
"size": {
|
| 89 |
+
"0": 315,
|
| 90 |
+
"1": 106
|
| 91 |
+
},
|
| 92 |
+
"flags": {},
|
| 93 |
+
"order": 0,
|
| 94 |
+
"mode": 0,
|
| 95 |
+
"outputs": [
|
| 96 |
+
{
|
| 97 |
+
"name": "LATENT",
|
| 98 |
+
"type": "LATENT",
|
| 99 |
+
"links": [
|
| 100 |
+
2
|
| 101 |
+
],
|
| 102 |
+
"slot_index": 0
|
| 103 |
+
}
|
| 104 |
+
],
|
| 105 |
+
"properties": {
|
| 106 |
+
"Node name for S&R": "EmptyLatentImage"
|
| 107 |
+
},
|
| 108 |
+
"widgets_values": [
|
| 109 |
+
512,
|
| 110 |
+
512,
|
| 111 |
+
16
|
| 112 |
+
]
|
| 113 |
+
},
|
| 114 |
+
{
|
| 115 |
+
"id": 3,
|
| 116 |
+
"type": "KSampler",
|
| 117 |
+
"pos": [
|
| 118 |
+
863,
|
| 119 |
+
186
|
| 120 |
+
],
|
| 121 |
+
"size": {
|
| 122 |
+
"0": 315,
|
| 123 |
+
"1": 262
|
| 124 |
+
},
|
| 125 |
+
"flags": {},
|
| 126 |
+
"order": 7,
|
| 127 |
+
"mode": 0,
|
| 128 |
+
"inputs": [
|
| 129 |
+
{
|
| 130 |
+
"name": "model",
|
| 131 |
+
"type": "MODEL",
|
| 132 |
+
"link": 11
|
| 133 |
+
},
|
| 134 |
+
{
|
| 135 |
+
"name": "positive",
|
| 136 |
+
"type": "CONDITIONING",
|
| 137 |
+
"link": 4
|
| 138 |
+
},
|
| 139 |
+
{
|
| 140 |
+
"name": "negative",
|
| 141 |
+
"type": "CONDITIONING",
|
| 142 |
+
"link": 6
|
| 143 |
+
},
|
| 144 |
+
{
|
| 145 |
+
"name": "latent_image",
|
| 146 |
+
"type": "LATENT",
|
| 147 |
+
"link": 2
|
| 148 |
+
}
|
| 149 |
+
],
|
| 150 |
+
"outputs": [
|
| 151 |
+
{
|
| 152 |
+
"name": "LATENT",
|
| 153 |
+
"type": "LATENT",
|
| 154 |
+
"links": [
|
| 155 |
+
7
|
| 156 |
+
],
|
| 157 |
+
"slot_index": 0
|
| 158 |
+
}
|
| 159 |
+
],
|
| 160 |
+
"properties": {
|
| 161 |
+
"Node name for S&R": "KSampler"
|
| 162 |
+
},
|
| 163 |
+
"widgets_values": [
|
| 164 |
+
121690224458101,
|
| 165 |
+
"randomize",
|
| 166 |
+
4,
|
| 167 |
+
1,
|
| 168 |
+
"euler",
|
| 169 |
+
"sgm_uniform",
|
| 170 |
+
1
|
| 171 |
+
]
|
| 172 |
+
},
|
| 173 |
+
{
|
| 174 |
+
"id": 8,
|
| 175 |
+
"type": "VAEDecode",
|
| 176 |
+
"pos": [
|
| 177 |
+
1209,
|
| 178 |
+
188
|
| 179 |
+
],
|
| 180 |
+
"size": {
|
| 181 |
+
"0": 210,
|
| 182 |
+
"1": 46
|
| 183 |
+
},
|
| 184 |
+
"flags": {},
|
| 185 |
+
"order": 8,
|
| 186 |
+
"mode": 0,
|
| 187 |
+
"inputs": [
|
| 188 |
+
{
|
| 189 |
+
"name": "samples",
|
| 190 |
+
"type": "LATENT",
|
| 191 |
+
"link": 7
|
| 192 |
+
},
|
| 193 |
+
{
|
| 194 |
+
"name": "vae",
|
| 195 |
+
"type": "VAE",
|
| 196 |
+
"link": 8
|
| 197 |
+
}
|
| 198 |
+
],
|
| 199 |
+
"outputs": [
|
| 200 |
+
{
|
| 201 |
+
"name": "IMAGE",
|
| 202 |
+
"type": "IMAGE",
|
| 203 |
+
"links": [
|
| 204 |
+
12
|
| 205 |
+
],
|
| 206 |
+
"slot_index": 0
|
| 207 |
+
}
|
| 208 |
+
],
|
| 209 |
+
"properties": {
|
| 210 |
+
"Node name for S&R": "VAEDecode"
|
| 211 |
+
}
|
| 212 |
+
},
|
| 213 |
+
{
|
| 214 |
+
"id": 11,
|
| 215 |
+
"type": "VHS_VideoCombine",
|
| 216 |
+
"pos": [
|
| 217 |
+
1440,
|
| 218 |
+
188
|
| 219 |
+
],
|
| 220 |
+
"size": [
|
| 221 |
+
315,
|
| 222 |
+
599
|
| 223 |
+
],
|
| 224 |
+
"flags": {},
|
| 225 |
+
"order": 9,
|
| 226 |
+
"mode": 0,
|
| 227 |
+
"inputs": [
|
| 228 |
+
{
|
| 229 |
+
"name": "images",
|
| 230 |
+
"type": "IMAGE",
|
| 231 |
+
"link": 12
|
| 232 |
+
},
|
| 233 |
+
{
|
| 234 |
+
"name": "audio",
|
| 235 |
+
"type": "VHS_AUDIO",
|
| 236 |
+
"link": null
|
| 237 |
+
},
|
| 238 |
+
{
|
| 239 |
+
"name": "batch_manager",
|
| 240 |
+
"type": "VHS_BatchManager",
|
| 241 |
+
"link": null
|
| 242 |
+
}
|
| 243 |
+
],
|
| 244 |
+
"outputs": [
|
| 245 |
+
{
|
| 246 |
+
"name": "Filenames",
|
| 247 |
+
"type": "VHS_FILENAMES",
|
| 248 |
+
"links": null,
|
| 249 |
+
"shape": 3
|
| 250 |
+
}
|
| 251 |
+
],
|
| 252 |
+
"properties": {
|
| 253 |
+
"Node name for S&R": "VHS_VideoCombine"
|
| 254 |
+
},
|
| 255 |
+
"widgets_values": {
|
| 256 |
+
"frame_rate": 8,
|
| 257 |
+
"loop_count": 0,
|
| 258 |
+
"filename_prefix": "AnimateDiff",
|
| 259 |
+
"format": "video/h264-mp4",
|
| 260 |
+
"pix_fmt": "yuv420p",
|
| 261 |
+
"crf": 19,
|
| 262 |
+
"save_metadata": true,
|
| 263 |
+
"pingpong": false,
|
| 264 |
+
"save_output": true,
|
| 265 |
+
"videopreview": {
|
| 266 |
+
"hidden": false,
|
| 267 |
+
"paused": false,
|
| 268 |
+
"params": {
|
| 269 |
+
"filename": "AnimateDiff_00003.mp4",
|
| 270 |
+
"subfolder": "",
|
| 271 |
+
"type": "temp",
|
| 272 |
+
"format": "video/h264-mp4"
|
| 273 |
+
}
|
| 274 |
+
}
|
| 275 |
+
}
|
| 276 |
+
},
|
| 277 |
+
{
|
| 278 |
+
"id": 10,
|
| 279 |
+
"type": "ADE_AnimateDiffLoaderGen1",
|
| 280 |
+
"pos": [
|
| 281 |
+
70,
|
| 282 |
+
348
|
| 283 |
+
],
|
| 284 |
+
"size": {
|
| 285 |
+
"0": 315,
|
| 286 |
+
"1": 222
|
| 287 |
+
},
|
| 288 |
+
"flags": {},
|
| 289 |
+
"order": 4,
|
| 290 |
+
"mode": 0,
|
| 291 |
+
"inputs": [
|
| 292 |
+
{
|
| 293 |
+
"name": "model",
|
| 294 |
+
"type": "MODEL",
|
| 295 |
+
"link": 10
|
| 296 |
+
},
|
| 297 |
+
{
|
| 298 |
+
"name": "context_options",
|
| 299 |
+
"type": "CONTEXT_OPTIONS",
|
| 300 |
+
"link": null
|
| 301 |
+
},
|
| 302 |
+
{
|
| 303 |
+
"name": "motion_lora",
|
| 304 |
+
"type": "MOTION_LORA",
|
| 305 |
+
"link": null
|
| 306 |
+
},
|
| 307 |
+
{
|
| 308 |
+
"name": "ad_settings",
|
| 309 |
+
"type": "AD_SETTINGS",
|
| 310 |
+
"link": null
|
| 311 |
+
},
|
| 312 |
+
{
|
| 313 |
+
"name": "ad_keyframes",
|
| 314 |
+
"type": "AD_KEYFRAMES",
|
| 315 |
+
"link": null
|
| 316 |
+
},
|
| 317 |
+
{
|
| 318 |
+
"name": "sample_settings",
|
| 319 |
+
"type": "SAMPLE_SETTINGS",
|
| 320 |
+
"link": null
|
| 321 |
+
},
|
| 322 |
+
{
|
| 323 |
+
"name": "scale_multival",
|
| 324 |
+
"type": "MULTIVAL",
|
| 325 |
+
"link": null
|
| 326 |
+
},
|
| 327 |
+
{
|
| 328 |
+
"name": "effect_multival",
|
| 329 |
+
"type": "MULTIVAL",
|
| 330 |
+
"link": null
|
| 331 |
+
}
|
| 332 |
+
],
|
| 333 |
+
"outputs": [
|
| 334 |
+
{
|
| 335 |
+
"name": "MODEL",
|
| 336 |
+
"type": "MODEL",
|
| 337 |
+
"links": [
|
| 338 |
+
11
|
| 339 |
+
],
|
| 340 |
+
"shape": 3,
|
| 341 |
+
"slot_index": 0
|
| 342 |
+
}
|
| 343 |
+
],
|
| 344 |
+
"properties": {
|
| 345 |
+
"Node name for S&R": "ADE_AnimateDiffLoaderGen1"
|
| 346 |
+
},
|
| 347 |
+
"widgets_values": [
|
| 348 |
+
"animatediff_lightning_4step_comfyui.safetensors",
|
| 349 |
+
"sqrt_linear (AnimateDiff)"
|
| 350 |
+
]
|
| 351 |
+
},
|
| 352 |
+
{
|
| 353 |
+
"id": 4,
|
| 354 |
+
"type": "CheckpointLoaderSimple",
|
| 355 |
+
"pos": [
|
| 356 |
+
71,
|
| 357 |
+
192
|
| 358 |
+
],
|
| 359 |
+
"size": {
|
| 360 |
+
"0": 315,
|
| 361 |
+
"1": 98
|
| 362 |
+
},
|
| 363 |
+
"flags": {},
|
| 364 |
+
"order": 1,
|
| 365 |
+
"mode": 0,
|
| 366 |
+
"outputs": [
|
| 367 |
+
{
|
| 368 |
+
"name": "MODEL",
|
| 369 |
+
"type": "MODEL",
|
| 370 |
+
"links": [
|
| 371 |
+
10
|
| 372 |
+
],
|
| 373 |
+
"slot_index": 0
|
| 374 |
+
},
|
| 375 |
+
{
|
| 376 |
+
"name": "CLIP",
|
| 377 |
+
"type": "CLIP",
|
| 378 |
+
"links": [
|
| 379 |
+
3,
|
| 380 |
+
5
|
| 381 |
+
],
|
| 382 |
+
"slot_index": 1
|
| 383 |
+
},
|
| 384 |
+
{
|
| 385 |
+
"name": "VAE",
|
| 386 |
+
"type": "VAE",
|
| 387 |
+
"links": [
|
| 388 |
+
8
|
| 389 |
+
],
|
| 390 |
+
"slot_index": 2
|
| 391 |
+
}
|
| 392 |
+
],
|
| 393 |
+
"properties": {
|
| 394 |
+
"Node name for S&R": "CheckpointLoaderSimple"
|
| 395 |
+
},
|
| 396 |
+
"widgets_values": [
|
| 397 |
+
"toonyou_beta6.safetensors"
|
| 398 |
+
]
|
| 399 |
+
},
|
| 400 |
+
{
|
| 401 |
+
"id": 12,
|
| 402 |
+
"type": "Note",
|
| 403 |
+
"pos": [
|
| 404 |
+
69,
|
| 405 |
+
59
|
| 406 |
+
],
|
| 407 |
+
"size": {
|
| 408 |
+
"0": 317.1437683105469,
|
| 409 |
+
"1": 84.4363784790039
|
| 410 |
+
},
|
| 411 |
+
"flags": {},
|
| 412 |
+
"order": 2,
|
| 413 |
+
"mode": 0,
|
| 414 |
+
"properties": {
|
| 415 |
+
"text": ""
|
| 416 |
+
},
|
| 417 |
+
"widgets_values": [
|
| 418 |
+
"1. Make sure loading the correct Animatediff-Lightning checkpoint corresponding to the inference steps.\n2. Feel free to explore different base models."
|
| 419 |
+
],
|
| 420 |
+
"color": "#432",
|
| 421 |
+
"bgcolor": "#653"
|
| 422 |
+
},
|
| 423 |
+
{
|
| 424 |
+
"id": 13,
|
| 425 |
+
"type": "Note",
|
| 426 |
+
"pos": [
|
| 427 |
+
864,
|
| 428 |
+
30
|
| 429 |
+
],
|
| 430 |
+
"size": {
|
| 431 |
+
"0": 310.52618408203125,
|
| 432 |
+
"1": 109.97830200195312
|
| 433 |
+
},
|
| 434 |
+
"flags": {},
|
| 435 |
+
"order": 3,
|
| 436 |
+
"mode": 0,
|
| 437 |
+
"properties": {
|
| 438 |
+
"text": ""
|
| 439 |
+
},
|
| 440 |
+
"widgets_values": [
|
| 441 |
+
"1. Make sure using the correct inference step corresponding to the loaded checkpoint.\n2. Default sampler is Euler with sgm_uniform scheduler.\n3. Default cfg 1.0 is the fastest and ignores negative prompts. Feel free to explore other cfg values."
|
| 442 |
+
],
|
| 443 |
+
"color": "#432",
|
| 444 |
+
"bgcolor": "#653"
|
| 445 |
+
}
|
| 446 |
+
],
|
| 447 |
+
"links": [
|
| 448 |
+
[
|
| 449 |
+
2,
|
| 450 |
+
5,
|
| 451 |
+
0,
|
| 452 |
+
3,
|
| 453 |
+
3,
|
| 454 |
+
"LATENT"
|
| 455 |
+
],
|
| 456 |
+
[
|
| 457 |
+
3,
|
| 458 |
+
4,
|
| 459 |
+
1,
|
| 460 |
+
6,
|
| 461 |
+
0,
|
| 462 |
+
"CLIP"
|
| 463 |
+
],
|
| 464 |
+
[
|
| 465 |
+
4,
|
| 466 |
+
6,
|
| 467 |
+
0,
|
| 468 |
+
3,
|
| 469 |
+
1,
|
| 470 |
+
"CONDITIONING"
|
| 471 |
+
],
|
| 472 |
+
[
|
| 473 |
+
5,
|
| 474 |
+
4,
|
| 475 |
+
1,
|
| 476 |
+
7,
|
| 477 |
+
0,
|
| 478 |
+
"CLIP"
|
| 479 |
+
],
|
| 480 |
+
[
|
| 481 |
+
6,
|
| 482 |
+
7,
|
| 483 |
+
0,
|
| 484 |
+
3,
|
| 485 |
+
2,
|
| 486 |
+
"CONDITIONING"
|
| 487 |
+
],
|
| 488 |
+
[
|
| 489 |
+
7,
|
| 490 |
+
3,
|
| 491 |
+
0,
|
| 492 |
+
8,
|
| 493 |
+
0,
|
| 494 |
+
"LATENT"
|
| 495 |
+
],
|
| 496 |
+
[
|
| 497 |
+
8,
|
| 498 |
+
4,
|
| 499 |
+
2,
|
| 500 |
+
8,
|
| 501 |
+
1,
|
| 502 |
+
"VAE"
|
| 503 |
+
],
|
| 504 |
+
[
|
| 505 |
+
10,
|
| 506 |
+
4,
|
| 507 |
+
0,
|
| 508 |
+
10,
|
| 509 |
+
0,
|
| 510 |
+
"MODEL"
|
| 511 |
+
],
|
| 512 |
+
[
|
| 513 |
+
11,
|
| 514 |
+
10,
|
| 515 |
+
0,
|
| 516 |
+
3,
|
| 517 |
+
0,
|
| 518 |
+
"MODEL"
|
| 519 |
+
],
|
| 520 |
+
[
|
| 521 |
+
12,
|
| 522 |
+
8,
|
| 523 |
+
0,
|
| 524 |
+
11,
|
| 525 |
+
0,
|
| 526 |
+
"IMAGE"
|
| 527 |
+
]
|
| 528 |
+
],
|
| 529 |
+
"groups": [],
|
| 530 |
+
"config": {},
|
| 531 |
+
"extra": {},
|
| 532 |
+
"version": 0.4
|
| 533 |
+
}
|