Ultra Wide Angle Cinematic Shot LoRA for Wan2.1 14B T2V

Overview

This LoRA is trained on the Wan2.1 14B T2V model and allows you to generate videos with an ultra wide angle!

Features

  • Trained on the Wan2.1 14B T2V base model
  • Consistent results across different object types
  • Simple prompt structure that's easy to adapt

Community

  • Discord: Join our community to generate videos with this LoRA for free
  • Request LoRAs: We're training and open-sourcing Wan2.1 LoRAs for free - join our Discord to make requests!
Prompt
u1tr4_w1d3, ultra wide angle shot A lone figure walks across a desolate, rocky landscape. The sky is a swirling mix of orange and purple, and the sun is setting. In the distance, a towering, alien structure looms.
Prompt
u1tr4_w1d3, ultra wide angle shot A single sailboat is sailing across a stormy sea. The camera captures the vastness of the ocean and the small size of the boat, with dark clouds filling the sky.
Prompt
u1tr4_w1d3, ultra wide angle shot A giant rubber duck floats in the middle of a calm lake, completely out of place in the serene landscape. Mist rises from the water as the sun begins to rise. A lone fisherman sits in a small boat nearby, staring at the duck in complete confusion.
Prompt
u1tr4_w1d3, ultra wide angle shot The camera is positioned at the edge of a cliff, looking down at a deep valley filled with swirling mist. A crumbling stone bridge spans the valley, with a solitary figure walking across it.
Prompt
u1tr4_w1d3, ultra wide angle shot A man in a spacesuit walks across the surface of an alien planet, the horizon curving dramatically around him. The sky above is filled with swirling gas clouds in shades of blue and green. Strange rock formations jut out from the barren landscape, casting long shadows under the planet’s twin suns.
Prompt
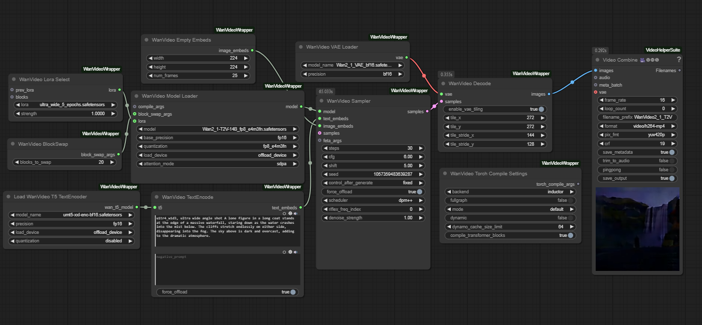
u1tr4_w1d3, ultra wide angle shot A lone figure in a long coat stands at the edge of a massive waterfall, staring down as the water crashes into the mist below. The cliffs stretch endlessly on either side, disappearing into the fog. The sky above is dark and overcast, adding to the dramatic atmosphere.
Prompt
Ultra wide angle shot A winding road through a misty forest, with a lone car driving towards the viewer.

Model File and Inference Workflow

📥 Download Links:


Recommended Settings

  • LoRA Strength: 1.0
  • Embedded Guidance Scale: 6.0
  • Flow Shift: 5.0

Trigger Words

The key trigger phrase is: u1tr4_w1d3, ultra wide angle shot

Prompt Template

For prompting, check out the example prompts; this way of prompting seems to work very well.

ComfyUI Workflow

This LoRA works with a modified version of Kijai's Wan Video Wrapper workflow. The main modification is adding a Wan LoRA node connected to the base model.

See the Downloads section above for the modified workflow.

Model Information

The model weights are available in Safetensors format. See the Downloads section above.

Training Details

  • Base Model: Wan2.1 14B T2V
  • Training Data: Trained on 1.5 minutes of video comprised of 87 short clips (each clip captioned separately) of various ultra wide angle shot footage.
  • Epochs: 5

Additional Information

Training was done using Diffusion Pipe for Training

Acknowledgments

Special thanks to Kijai for the ComfyUI Wan Video Wrapper and tdrussell for the training scripts!

Downloads last month
52
Inference Examples
Examples
This model isn't deployed by any Inference Provider. 🙋 Ask for provider support

Model tree for Remade-AI/Ultra-Wide

Adapter
(59)
this model

Collection including Remade-AI/Ultra-Wide