Hugging Face's logo Hugging Face
  • Models
  • Datasets
  • Spaces
  • Docs
  • Enterprise
  • Pricing

  • Log In
  • Sign Up

kandinskylab
/
Kandinsky-5.0-T2V-Lite-sft-5s-Diffusers

Diffusers
Safetensors
Kandinsky5T2VPipeline
Model card Files Files and versions
xet
Community
7
Kandinsky-5.0-T2V-Lite-sft-5s-Diffusers / assets
2.1 MB
  • 6 contributors
History: 1 commit
ai-forever's picture
ai-forever
Upload folder using huggingface_hub
504e174 verified about 1 month ago
  • sbs
    Upload folder using huggingface_hub about 1 month ago
  • KANDINSKY_LOGO_1_BLACK.png
    62 kB
    Upload folder using huggingface_hub about 1 month ago
  • KANDINSKY_LOGO_1_WHITE.png
    56 kB
    Upload folder using huggingface_hub about 1 month ago
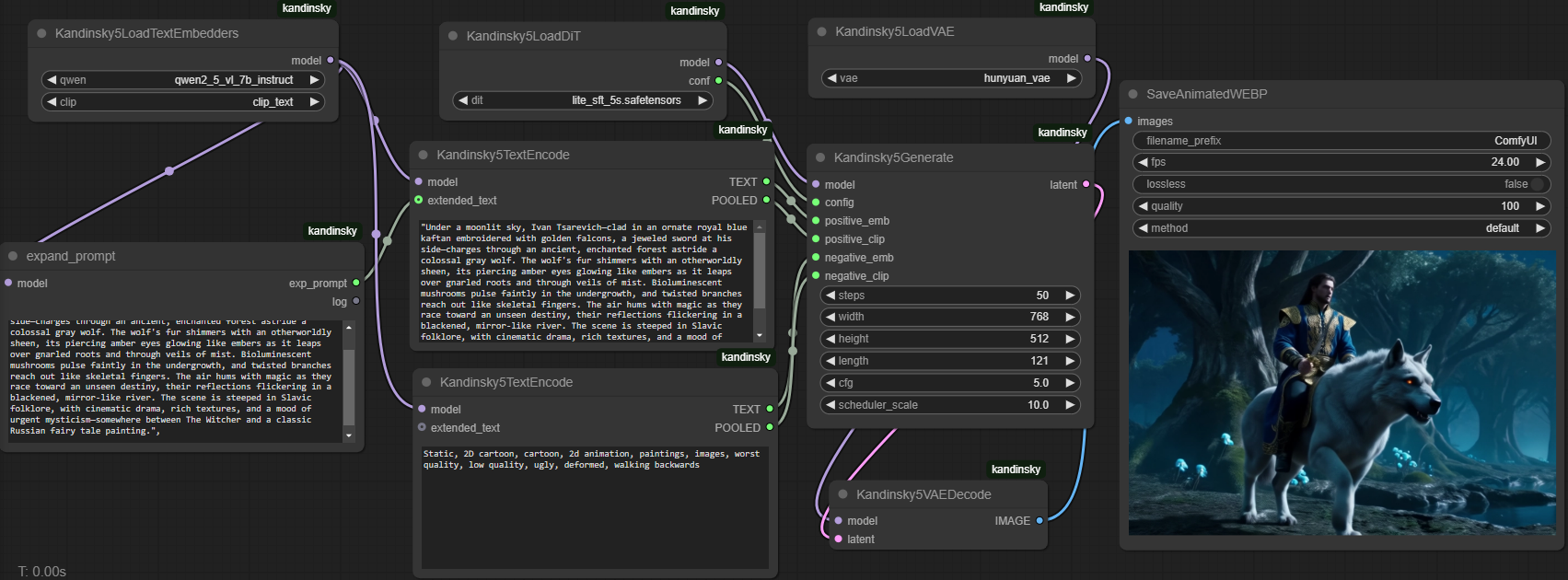
  • comfyui_kandinsky5.png
    474 kB
    xet
    Upload folder using huggingface_hub about 1 month ago
  • vbench.png
    170 kB
    xet
    Upload folder using huggingface_hub about 1 month ago