PyTorch
music
text-to-music
symbolic-music

Text2midi: Generating Symbolic Music from Captions

Demo | Model | Github | Examples | Paper | Dataset

Hugging Face Spaces

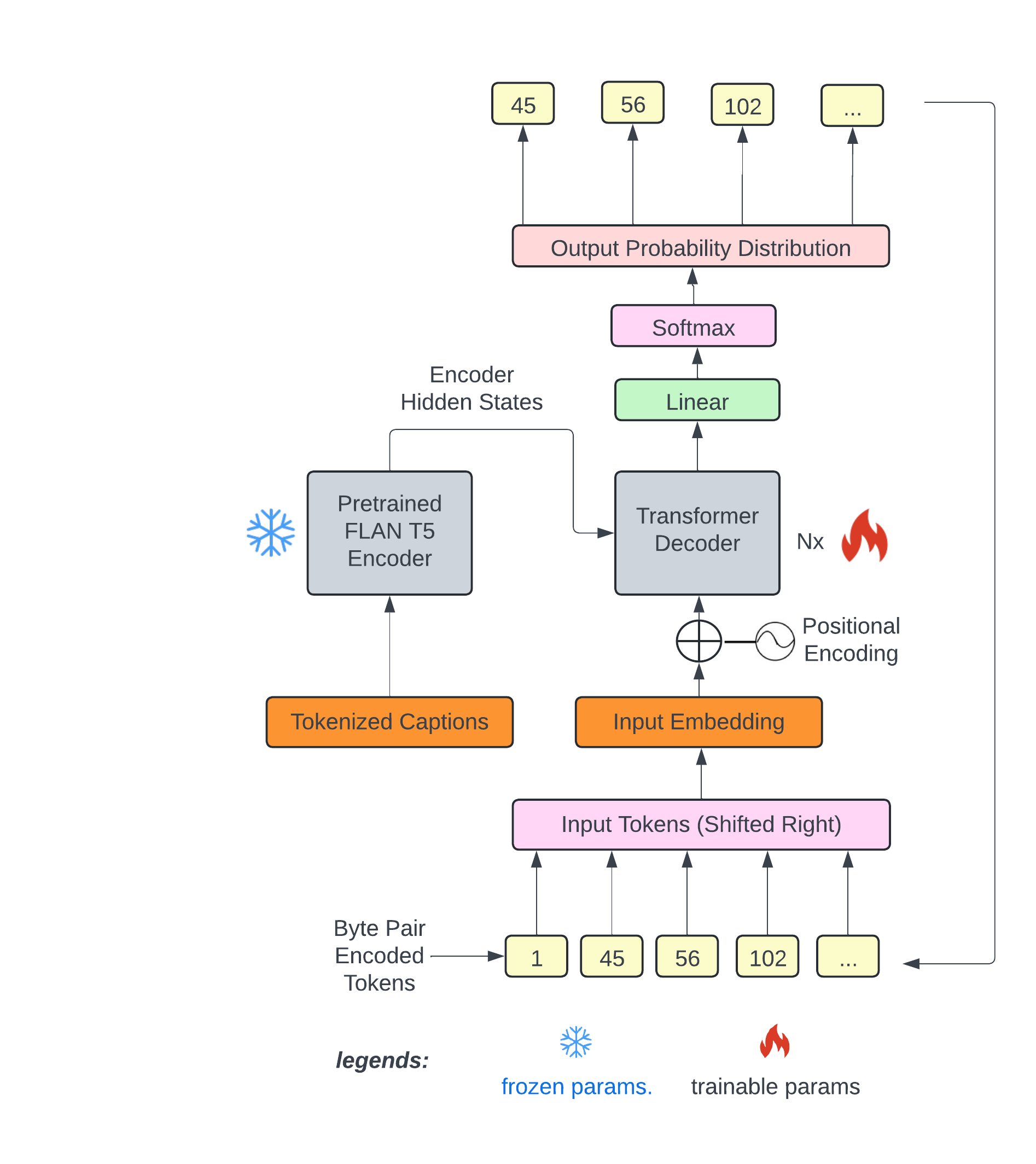
text2midi is the first end-to-end model for generating MIDI files from textual descriptions. By leveraging pretrained large language models and a powerful autoregressive transformer decoder, text2midi allows users to create symbolic music that aligns with detailed textual prompts, including musical attributes like chords, tempo, and style. The details of the model are described in this paper.

πŸ”₯ Live demo available on HuggingFace Spaces.

Quickstart Guide

Generate symbolic music from a text prompt:

import pickle
import torch
import torch.nn as nn
from transformers import T5Tokenizer
from model.transformer_model import Transformer
from huggingface_hub import hf_hub_download

repo_id = "amaai-lab/text2midi"
# Download the model.bin file
model_path = hf_hub_download(repo_id=repo_id, filename="pytorch_model.bin")
# Download the vocab_remi.pkl file
tokenizer_path = hf_hub_download(repo_id=repo_id, filename="vocab_remi.pkl")

if torch.cuda.is_available():
    device = 'cuda'
elif torch.backends.mps.is_available():
    device = 'mps'
else:
    device = 'cpu'

print(f"Using device: {device}")

# Load the tokenizer dictionary
with open(tokenizer_path, "rb") as f:
    r_tokenizer = pickle.load(f)

# Get the vocab size
vocab_size = len(r_tokenizer)
print("Vocab size: ", vocab_size)
model = Transformer(vocab_size, 768, 8, 2048, 18, 1024, False, 8, device=device)
model.load_state_dict(torch.load(model_path, map_location=device))
model.eval()
tokenizer = T5Tokenizer.from_pretrained("google/flan-t5-base")

print('Model loaded.')


# Enter the text prompt and tokenize it
src = "A melodic electronic song with ambient elements, featuring piano, acoustic guitar, alto saxophone, string ensemble, and electric bass. Set in G minor with a 4/4 time signature, it moves at a lively Presto tempo. The composition evokes a blend of relaxation and darkness, with hints of happiness and a meditative quality."
print('Generating for prompt: ' + src)

inputs = tokenizer(src, return_tensors='pt', padding=True, truncation=True)
input_ids = nn.utils.rnn.pad_sequence(inputs.input_ids, batch_first=True, padding_value=0)
input_ids = input_ids.to(device)
attention_mask =nn.utils.rnn.pad_sequence(inputs.attention_mask, batch_first=True, padding_value=0) 
attention_mask = attention_mask.to(device)

# Generate the midi
output = model.generate(input_ids, attention_mask, max_len=2000,temperature = 1.0)
output_list = output[0].tolist()
generated_midi = r_tokenizer.decode(output_list)
generated_midi.dump_midi("output.mid")

Installation

If you have CUDA supported machine:

git clone https://github.com/AMAAI-Lab/text2midi
cd text2midi
pip install -r requirements.txt

Alternatively, if you have MPS supported machine:

git clone https://github.com/AMAAI-Lab/text2midi
cd text2midi
pip install -r requirements-mac.txt

Datasets

The model was trained using two datasets: SymphonyNet for semi-supervised pretraining and MidiCaps for finetuning towards MIDI generation from captions. The MidiCaps dataset is a large-scale dataset of 168k MIDI files paired with rich text captions. These captions contain musical attributes such as key, tempo, style, and mood, making it ideal for text-to-MIDI generation tasks as described in this paper.

Inference

We spport inference on CUDA, MPS and cpu. Please make sure you have pip installed the correct requirement file (requirments.txt for CUDA, requirements-mac.txt for MPS)

python model/transformer_model.py --caption <your intended descriptions>

Citation

If you use text2midi in your research, please cite:

@inproceedings{bhandari2025text2midi,
    title={text2midi: Generating Symbolic Music from Captions}, 
    author={Keshav Bhandari and Abhinaba Roy and Kyra Wang and Geeta Puri and Simon Colton and Dorien Herremans},
    booktitle={Proceedings of the 39th AAAI Conference on Artificial Intelligence (AAAI 2025)},
    year={2025}
}

Results of the Listening Study

Each question is rated on a Likert scale from 1 (very bad) to 7 (very good). The table shows the average ratings per question for each group of participants.

Question MidiCaps text2midi MuseCoco
Musical Quality 5.79 4.62 4.40
Overall Matching 5.42 4.67 4.07
Genre Matching 5.54 4.98 4.40
Mood Matching 5.70 5.00 4.32
Key Matching 4.61 3.64 3.36
Chord Matching 3.20 2.50 2.00
Tempo Matching 5.89 5.42 4.94

Objective Evaluations

Metric text2midi MidiCaps MuseCoco
CR ↑ 2.31 3.43 2.12
CLAP ↑ 0.22 0.26 0.21
TB (%) ↑ 39.70 - 21.71
TBT (%) ↑ 65.80 - 54.63
CK (%) ↑ 33.60 - 13.70
CKD (%) ↑ 35.60 - 14.59

Note:
CR = Compression ratio
CLAP = CLAP score
TB = Tempo Bin
TBT = Tempo Bin with Tolerance
CK = Correct Key
CKD = Correct Key with Duplicates
↑ = Higher score is better.

Training

To train text2midi, we recommend using accelerate for multi-GPU support. First, configure accelerate by running:

accelerate config

Then, use the following command to start training:

accelerate launch train.py \
--encoder_model="google/flan-t5-large" \
--decoder_model="configs/transformer_decoder_config.json" \
--dataset_name="amaai-lab/MidiCaps" \
--pretrain_dataset="amaai-lab/SymphonyNet" \
--batch_size=16 \
--learning_rate=1e-4 \
--epochs=40 \
Downloads last month

-

Downloads are not tracked for this model. How to track
Inference Providers NEW
This model isn't deployed by any Inference Provider. πŸ™‹ Ask for provider support

Dataset used to train amaai-lab/text2midi

Spaces using amaai-lab/text2midi 6

Collection including amaai-lab/text2midi